根据出口合规,我们在判断受EAR管制物项是否能出口、再出口或国内转移时,确认该物项的出口管制分类号(ECCN, Export Control Classification Number)是非常重要的一个环节。ECCN是美国商务部下属的工业和安全局(BIS)对管制出口产品的分类编码,主要根据出口产品的性质(即商品的类型,技术或软件及其各自的技术参数)对其进行分类。

在了解ECCN编码前,我们首先要了解一个非常重要的概念——商业控制清单(CCL, COMMERCE CONTROL LIST,以下简称CCL清单),BIS负责维护CCL清单。据EAR §734.3规定,如果一个物项由其它美国联邦政府部门或机构(非美国商务部)专属管辖,则该物项不受EAR管制。例如,某物项被划分在《国际武器交易条例》(ITAR,International Traffic in Arms Regulations,22 CFR Parts 120-130)的《美国军需品清单》(USML,U.S. Munitions List,22 CFR Part 121)中,包括在其包罗条款(catch-all paragraph)中,则该物品属于受ITAR管辖的“国防物品(Defense article)”,不属于受EAR管制的物项,一般无需对该物项进行CCL清单核查。
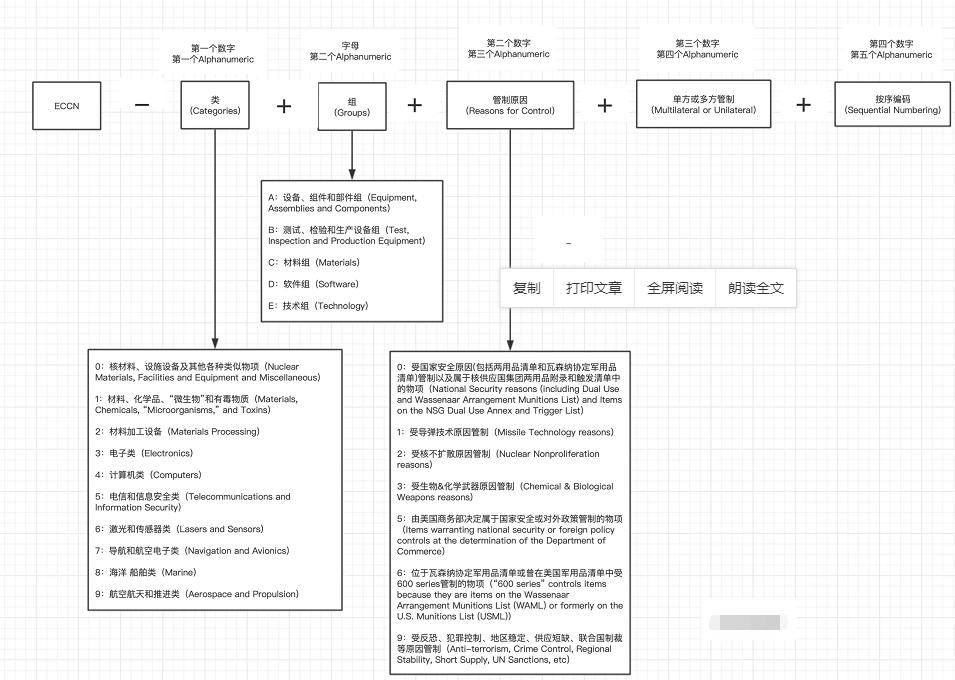
1.读懂ECCN编码
每个ECCN编码由字母和数字组成,共计5位,如图所示:

第一位是数字,为“物项类”,从数字0到数字9,共分为十类。不同数字分别表示不同的物项类别,下文“确认ECCN编码步骤”部份将会对此进行详细介绍。
第二位是字母,表示“物项组”,A,B,C,D,E五个组别,分别代表:A(设备、组件和部件组);B(测试、检验和生产设备组);C(材料组);D(软件组);E(技术组)。
第三、四、五位为数字,第三位数字具体说明出口管制原因,第四位数字表示该出口管制为单方或者多方,第五位数字表示按序编码。
注意
①管制原因并不是互相排斥的,一个物项可以有多个管制原因,管制原因代码的数字将按照优先级顺序排列。如果某一个物项同时受反恐和国家安全两个原因管制,根据代码表,国家安全原因【0】优先于反恐原因【9】,所以该物项ECCN第三位的数字为0。如果一个物项仅因反恐原因受管制,那么该物项ECCN第三位的数字为9。
每个ECCN条目由标题(Heading)、许可证要求(License Requirements),“许可例外(License Exceptions)和受管制物项清单(List of Items Controlled)四部分组成。
1.1 标题(Heading)
每个ECCN都对受管制物项进行了描述。但在某些ECCN中,描述为简略摘要,以ECCN 1A001为例,其标题部分为“’Parts’ and ‘components’ made from fluorinated compounds。我们需要在“查看受管制物项清单(see List of Items Controlled)”中获取归类在该ECCN之下的物项的完整列表。
注意,如果“查看受管制物项清单”出现在标题最后面,则表明在“受管制物项清单”中的“物项”是排他的,该ECCN所管制的物项只包括“受管制物项清单”中所列明的物项。
1.2 许可要求(License Requirements)
在许可证要求项中按优先顺序排列所有可能受管制的原因,表格中分为“管制(controls)”和“国家表(Country Chart)”两栏。
(1)管制(controls)
受管制原因不是相互排斥的,在一个特定ECCN下的物项可能会因多个原因而受到管制。因此,该栏按照管制的优先顺序排列所有适用的管制原因,并且标明受管制的范围是整个ECCN条目还是该ECCN下的某个特定物项。以ECCN 1A001为例,国家安全(NS)原因就适用于受该ECCN管制的所有物项。

以下是所有可能的控制原因列表:
AT:反恐(Anti-Terrorism)
CB:生物化学武器(Chemical & Biological Weapons)
CC:犯罪控制(Crime Control)
CW:化学武器公约(Chemical Weapons Convention)
EI:加密物项(Encryption Items)
FC:武器公约(Firearms Convention)
MT:导弹技术(Missile Technology)
NS:国家安全(National Security)
NP:核不扩散(Nuclear Nonproliferation)
RS:地区稳定(Regional Stability)
SS:供应短缺(Short Supply)
UN:联合国禁运(United Nations Embargo)
SI:关键物项(Significant Items)
SL:窃听(Surreptitious Listening)
(2)国家表(Country Chart)
该栏为每一个可适用的管制原因标识了列的名称和编号(如CB Column 1),下文将会具体介绍如何使用。
1.3 许可豁免(License Exceptions)
本部分为简略介绍了该ECCN可适用的许可豁免(License Exception)。以ECCN 1A005为例,“LVS: N/A”代表被归类在ECCN 1A005下的物项不适用LVS许可豁免;“GBS: Yes, except UN”代表被归类在ECCN 1A005下的物项可以适用GBS许可豁免,但因联合国禁运原因(UN)受管制的物项除外。

在一些ECCN中会对STA许可豁免作特别说明,一般标识为“Special Conditions for STA”,可以看作是STA许可豁免的排除条款,有多种排除情况,本文就列举两种情况供大家参考类推使用:
(1)完全排除适用STA许可豁免
以ECCN 1C010为例,其规定是:
将被归类在ECCN 1C010.c下的任何物项运往A:6国家组任何目的地,不得适用STA许可豁免”。但那些被归类在ECCN 1C010.a, ECCN 1C010.b或ECCN 1C010.d中的物项无其它相反规定时仍可以适用STA许可豁免。

(2)排除适用EAR §740.20(c)(1)或EAR §740.20(c)(2)
以ECCN 9D619为例,其规定是:
STA许可豁免的Paragraph (c)(1)不适用被归类在ECCN 9D619 .b下的物项。但对于被归类在ECCN 9D619 .a和ECCN 9D619 .y下的物项,在无其它相反规定时仍可以适用STA许可豁免的Paragraph (c)(1)和Paragraph (c)(2)。
STA许可豁免的Paragraph (c)(2)不得适用于被归类在ECCN 9D619下的任何软件。但对于被归类在ECCN 9D619下的其它类型物项在无其它相反规定时仍可以适用STA许可豁免的Paragraph (c)(1)和Paragraph (c)(2)。

在做出口决策时一定要全面审查!这也是为什么我在这里要强调“无其它相反规定”的原因。假如我们的产品属于被归类在ECCN 9D619 .y下软件,如果我们只看了STA (1)就去做出口决策,那么就很有可能出现违规行为。根据STA (1)的规定我们的软件是似乎是可以适用STA许可豁免【STA许可豁免的Paragraph (c)(1)或(2)】的,但是STA (2)就明确规定了被归类在ECCN 9D619 .y下软件不能适用STA许可豁免的Paragraph (c)(2)。
在某些600 series的ECCN中,STA许可豁免段或其注释中会包含该ECCN下的物项适用STA许可豁免的其他信息。如ECCN 8A609中的“unless”后面的语句。

如果我们交易所涉及的物项可以申请一个或多个许可豁免,我们必须根据EAR的规定对每个许可豁免的适用条件进行审查,符合条件【全面审查】后才可以适用。此外,每个ECCN栏中的许可豁免清单并不是完全排他的,某些非基于特定ECCN的许可豁免存在适用我们交易的可能。
1.4 受管制物项清单(List of Items Controlled)
相关管制(Related Controls):该部分指其它美国联邦部门或机构对被归类在该ECCN下的物项的相关物项具有出口许可权,同时还会附上该联邦部门或机构名字以及适用的法律法律规。如ECCN 1A001,第一个红色字体的“items”为ECCN 1A001下物项,第二个蓝色字体的“items”为属于受ITAR-USML管制的物项,该物项与ECCN 1A001下物项存在相关关系。

Related Controls:
(1) Items “specially designed” or modified for missiles or for items on the U.S. Munitions List are “subject to the ITAR” (see 22 CFR parts 120 through 130, including USML Category XXI).
(2)相关定义(Related Definitions)
用于标识受该ECCN条目管制的所有物项所适用的定义或参数。如ECCN 1C010:
(3)物项(Items)
我们在查阅CCL时会发现有的ECCN标题中有“see List of Items Controlled”这句话,而且这句话的位置也时有不同,有的则没有。当标题中包含“see List of Items Controlled”这一短语时,该短语之前的标题部分是对被归类在该ECCN下物项的描述摘要,物项段会列明具体物项。

在标题的末尾(如ECCN 1A001),遇到该类型的标题时,我们必须对物项段进行逐个核查来确定我们的产品是否被归类在ECCN中。
注意,如果“查看受管制物项清单”出现在标题最后面,则表明在“受管制物项清单”中的物项是排他的,该ECCN所管制的物项只包括“受管制物项清单”中所列明的物项。
在标题的中间,此种情况下该标题被“see List of Items Controlled”分为了两部分,在该短语之后的部分将列出除“物项”段所列物项之外的其它类型物项。以如ECCN 1A006为例:
ECCN 1A006:为处置简易爆炸装置而特别设计或改进的设备(查看管制物项清单)以及为此目的而特别设计的部件和附件。
我们必须对物项段进行逐个核查以确定我们的产品是否可以被归类在ECCN 1A006下。
对于第二部分“and ‘specially designed’ ‘components’ and ‘accessories’ therefor.”其并不在该ECCN的物项段内,但如果属于此类物项,同样将被归类在ECCN 1A006下。
没有(如ECCN 4E980),“’Technology’ for the ‘development,’’production’ or ‘use’ of commodities controlled by 4A980”,这句话就是对该ECCN的专有描述,我们只需要判断我们所生产的物项是否属于“用于开发、生产或使用受ECCN 4A980管制的商品的技术”。

2.确认ECCN
确认物项的ECCN有很多方法,比如询问物项的制造商、生产商或开发人员,BIS的网站上提供了分类信息表(Classification Information Table),该表中有厂商自愿上传的ECCN信息供我们确认。
EAR同样提供了一些方法协助我们自行确认物项的ECCN。但务必注意:在没有十足把握确认该物项ECCN前请不要对该物项进行出口、再出口或转移,此时应请求BIS或专业人员帮助确认物项的ECCN,否则将面临合规风险。
自行确认ECCN编码步骤如下:
第一步
根据CCL将“受EAR管制”的物项进行分类,CCL将物项分为了10大类。此步骤应确认该物项的一般特征(general characteristics)。
第二步
在确认该物项潜在适用的CCL类别(category)后,我们应确认该物项在CCL中类别(category)中的产品组别(group)。
第三步
判断该物项是否属于600 series或9×515类物项。
正如ITAR优先于EAR一样,被归类在600 series类或9×515类ECCN下的物项也优先于CCL中的其他ECCN。如果我们能确认该物项属于600 series类或9×515类,而不是属于包罗条款(catch-all paragraph),例如“.x”条款(该条款管制那些为在此类ECCN中或相对应的USML条款中的物项而特别设计的、未具体说明的“ 部件”或“组件”)。则即使该物项在另一个ECCN中也有描述,该物项仍应被归类在600 series类或9×515类ECCN下。
①600 series物项是指在CCL中ECCN以“xY6zz”为表现形式的物项(如ECCN 9A610;ECCN 3A611),此类物项曾经受USML或WAML管制,“x”代表该物项在CCL中的类别(category),“Y”代表该物项在CCL中的产品组(group),“6”则代表该条目属于CCL的军品条目(请参阅上文ECCN说明图中对第二个数字6的解释,6:位于瓦森纳协定军用品清单或曾在美国军用品清单中受600 series管制的物项)。
②9×515物项是指在CCL中ECCN以“9×515”为表现形式的物项(如ECCN 9A515, ECCN 9B515, ECCN 9D515, ECCN 9E515)。“x”代表该物项在CCL中的产品组(group)。此类物项主要是曾经受ITAR和USML-Category XV管制的航天器及其相关物项以及一些反辐射微电子电路。

第四步
如果物项未被描述在600 series类或9×515类ECCN中【即ECCN 9×515.a,.b等】,接下来我们应判断该物项是否能被归类在600 series类或9×515类包罗条款(catch-all paragraph)中,例如“.x”条款【如ECCN 9×515 .x,该条款管制那些为在此类ECCN中或相对应的USML条款中的物项而特别设计(specially designed)的、未具体说明(non-specific)的部件、组件、配件、附件】,该步骤的关键点是对“特别设计”的判断。
①“包罗条款(catch-all paragraph)”,根据EAR §772.1 (b) NOTE 2的规定:
包罗条款(catch-all paragraph)是指不明确指明受管制的零件、部件、配件或附件的特定型号,而只是简单描述为被明确列举的物项而“特别设计”的零件、部件、配件或附件。
以ECCN 9A610 .x 为例,它就是一个包罗条款,因为它只提及为军用飞机(military aircraft)而特别设计的零件、部件、配件和附件将受其管制,不具体指明其所管制的零件、部件、配件和附件的具体类型。
EAR §772.1 (a)(1)和(2)规定了“特别设计(specially designed)”的标准。
除paragraph (b)规定的物项外,如果一个物项满足下列条件之一的,则该物项属于“特别设计”:

(1)因开发(development)而对达到或超过被相关ECCN或USML管制的物项的性能水平、特征或功能负有特别责任;或者
(2)属于部件、组件、配件、附件或软件,且被用在或与在CCL或USML中明确列举或描述的产品或国防物品配合使用。
如果不符合paragraph (a)【即EAR §772.1 (a)(1)和(2)】的规定,则该物项不在600 series类或9×515类包罗条款(catch-all paragraph)的管制范围内,不属于600 series类或9×515类物项。接下来可以直接跳到步骤五。
如果该物项符合paragraph (a)“特别设计”定义。
那么接下来还应确认“特别设计”——paragraph (b)中的任一一条款是否适用该物项,如果适用,则该物项不在600 series类或9×515类包罗条款(catch-all paragraph)的管制范围内,不属于600 series类或9×515类物项。
注意:paragraph (b)相当于是一个排除条款,即使部件、组件、配件、附件符合paragraph (a)【特别设计】的规定,但如果同时符合paragraph (b)的规定,则该部件、组件、配件、附件还是不属于“特别设计”。
在步骤四中对管制(control)的强调是有意的必须是落入了管制范围,因为一些ECCN使用“特别设计”是作为解除管制参数(decontrol parameter)。如果一个物项因落入EAR §772.1 (a)(1)或(2)“特别设计”标准的范围内而未被归类在特定(particular)ECCN【即非包罗条款(catch-all paragraph)】下,那我们就无需分析paragraph (b)中的任何一个定义是否适用于该物项。因为此时该物项虽然符合EAR §772.1 (a)(1)或(2)“特别设计”标准的定义,但该“特别设计”是作为解除对该物项管制的参数,既然不受管制我们当然无需分析paragraph (b)是否适用该物项。
第五步
如果该物项未被归类在600 series或在9×515类ECCN中,我们应从产品组(group)开始分析每一个ECCN来确认该产品组中是否有其他ECCN描述了该物项。如果ECCN中使用了“特别设计(specially designed)”一词,请参考步骤四中关于“特别设计”的内容进行判断。注意,“特别设计”并不是600 series或9×515类ECCN物项的专属,非600 series或在9×515类ECCN物项也有“特别设计”,如ECCN 1A006,对其“特别设计”的判断同样要遵守步骤四中内容。
如果在产品组中有ECCN描述了该物项,则该物项应被归类在该ECCN下。
第六步
如果该物项在CCL中没有对应的ECCN,则该物项应被指定为EAR 99。
3.使用ECCN
BIS除了维护CCL清单外还负责维护商业国家 表(CCC, the Commerce Country Chart)。CCC包含了基于目的地和管制理由的许可证要求。在进行出口决策时,我们需要将CCL与CCC相结合以确定我们在进行出口与再出口时是否需要向BIS申请许可证。
假设我们生产了一个产品(其已经被确认为ECCN 1C003.b.1 ),价值1000美元,且该物项不适用通用禁令(General Prohibition)4-10。
根据CCL我们可以得到以下信息:
①该ECCN下物项同时受国家安全(NS)和反恐(AT)原因管制;
②国家安全(NS)适用于整个ECCN条目,适用CCC中的NS Colume 2;
③反恐(AT)适用于整个ECCN条目,适用CCC中的AT Colume 1;
④该物项价值不超过3000美元时可申请LVS许可豁,我的产品价值为1000美元,可以申请LVS许可豁免;
⑤该物项不适用GBS许可豁免;
⑥该物项无Related Controls;
⑦该物项无Related Definitions;
⑧该ECCN下的物项从.a~.c。

根据CCC,若要将该物项出口至Afghanistan,在Afghanistan的NS Colume 2中有“✕”标识,即代表将该物项出口至Afghanistan需要向BIS申请许可证,虽然AT Colume 1中没有“✕”标识,但只要存在许可证要求,该物项的出口就需要许可证。注意,该ECCN为提供了LVS许可豁免,此时应对是否适用LVS许可豁免进行全面审查。
若要将该物项出口至Argentina,根据CCC,在Argentina的NS Colume 2和AT Colume 1中均无“✕”标识,代表将该物项出口至Argentina不需要向BIS申请许可证。
4.EAR 99物项
EAR 99物项是指受EAR管制但不在CCL清单中的物项。请注意,EAR 99物项不是绝对的无需许可证即可进行出口、再出口或国内转移的物项,EAR 99物项只有在不适用通用禁令(General Prohibition)4-10的前提下可以无许可证进行出口或再出口。
